WPF Scan Tool: Advanced UI Modernization
Top: VB6; Bottom: C#.
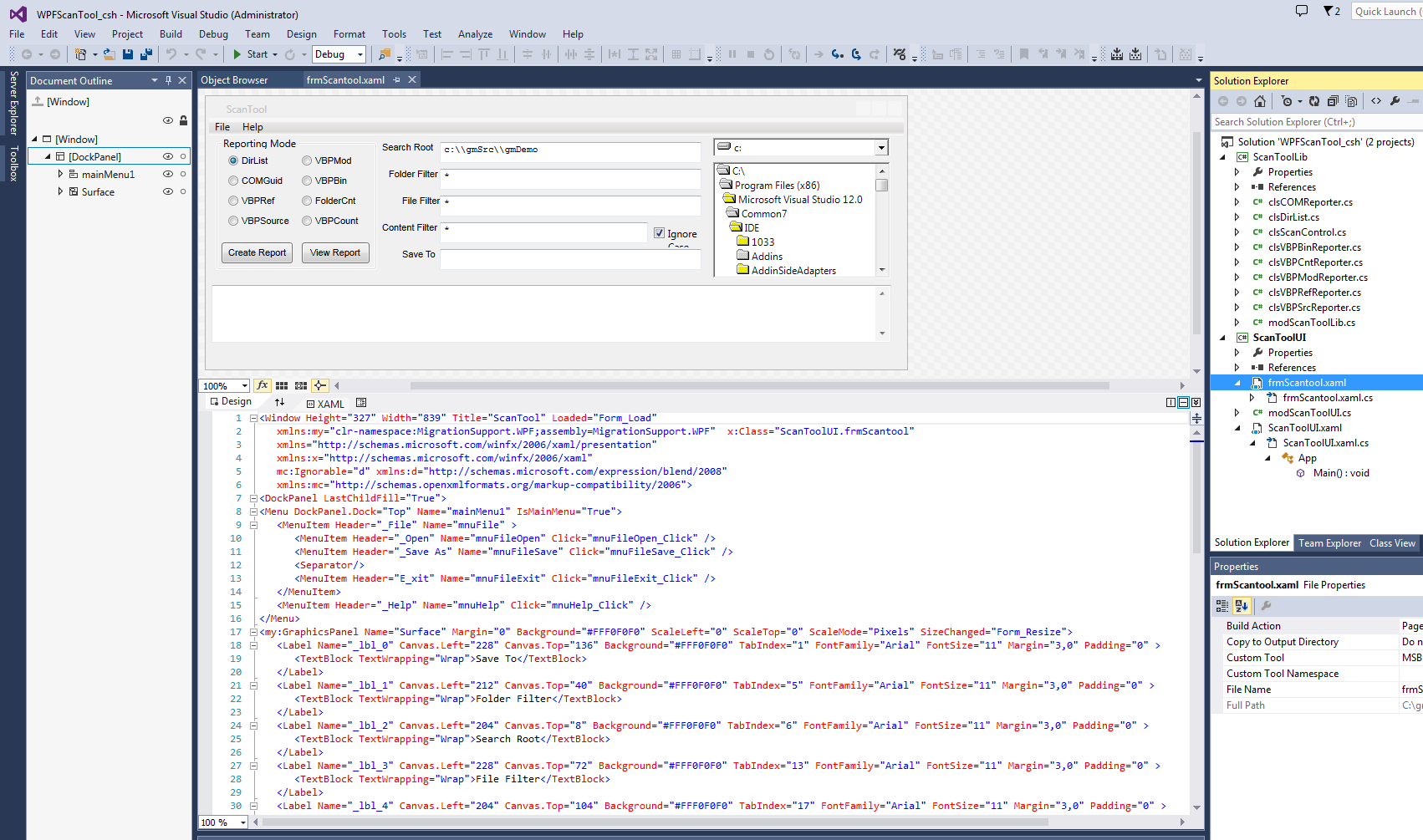
Generated XAML in VS2013

WPF Xaml Authoring Code
Section titled “WPF Xaml Authoring Code”The WPF upgrade is implemented in a Migration Utility coded with C# and gmAPI . Contact us to learn more.